Skip to main content

Formats


formats centered

About

This page describes the addon settings in the Formats category.


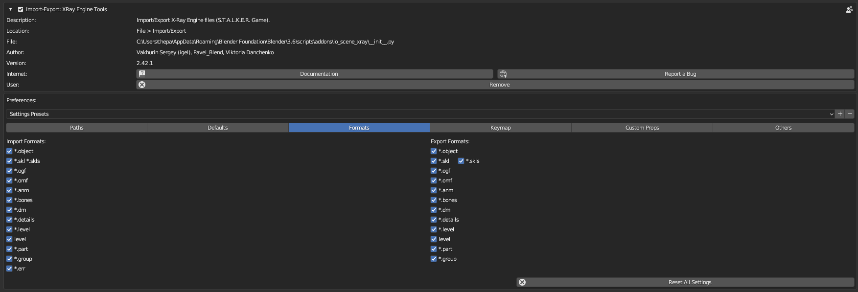
In this category you can switch off support for import/export of formats. If format import/export is turned off, it will not appear in the import/export menu. Also import/export operators are removed from the Import/Export pane in the 3D Viewport window in the N-panel, in the X-Ray tab. And the panels and parameters that are used by this format will not be displayed in the interface. Different formats affect the display of different panels and parameters. The display of some panels depends on several formats. This feature is necessary to simplify the interface, so that unnecessary parameters and import/export operators, which are not used by the user, are not displayed. To hide panels, you should disable such formats:

X-Ray Engine: Action

X-Ray Engine: Armature

X-Ray Engine: Bone

X-Ray Engine: Material

Shader, Compile, Material, Two Sided parameters are always displayed and cannot be disabled. To hide parameters from Level Visual and Level CForm blocks, it is necessary to disable these formats:

X-Ray Engine: Mesh

X-Ray Engine: Object

To hide parameters from the Object block, you need to disable such formats:

To hide the Details block:

To hide the Level block:


Sources

Blender X-Ray Addon Wiki on GitHub

X

Graph View